新版uinapp投资理财系统/特斯拉共享投资理财/共享充电宝源码

haiwai 投资理财 2022-09-18 4071 0

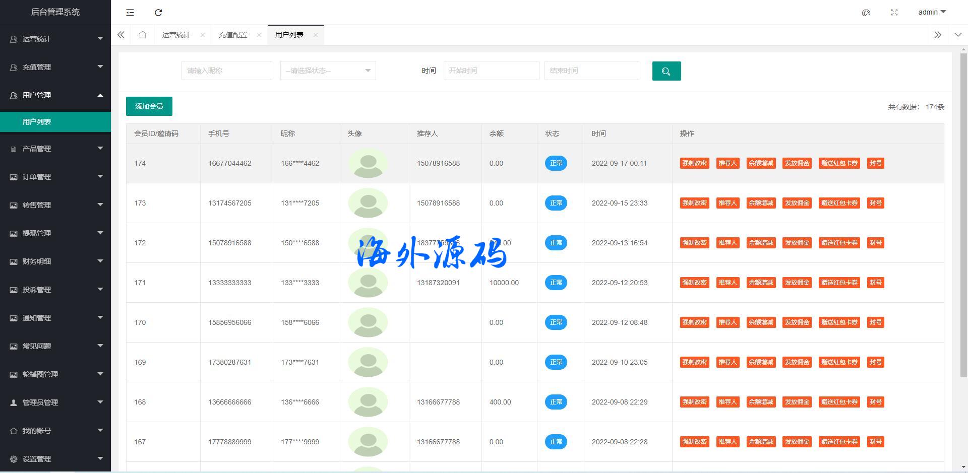
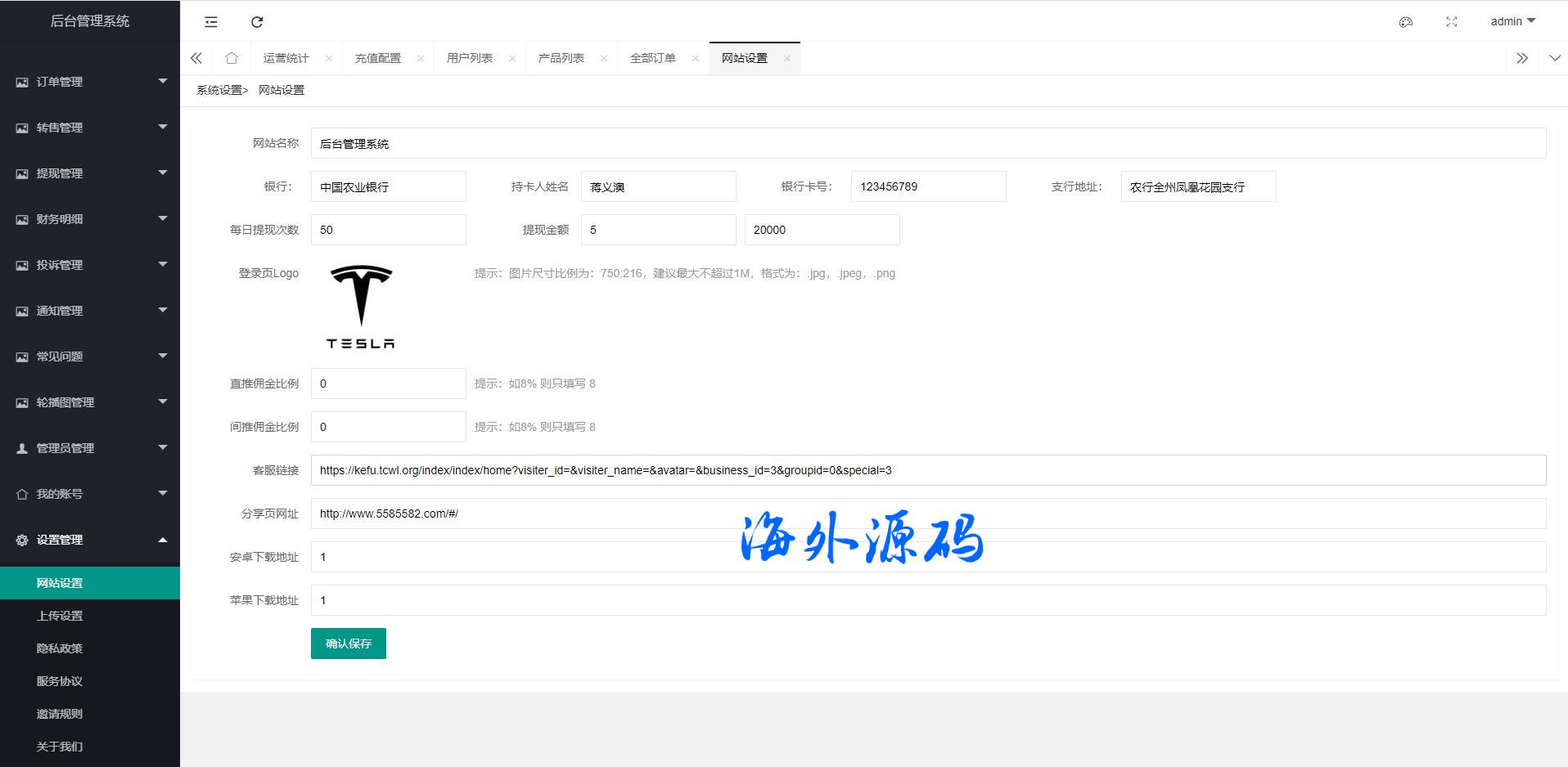
优化部分功能,新增本地银行卡充值方式,后台设置银行卡信息,前端显示信息,并将金额后多两位小数金额,用于识别转账信息确认,后台可根据金额后两位小数点到账金额核对,操作点击确认到账

本源码专注共享5G产品运营级的解决方案,支持二开多语言,5G共享充电宝,5G共享洗衣机,5G共享充电桩,5G广告机,5G充电线,5G电器

产品端包括: 管理后台 安卓端 苹果端 H5网页端源码

产品开发: 管理后台采用TP框架 PHP语言 MYSQL数据库  客户端APP采用Uniapp开发